Webhook Validation
Learn how to enhance webhook validation in API integrations with custom Java JSP code. This document guides you through accessing and modifying webhook plugin code in the Assembly Editor. Discover pre-existing plugin code for Shopify, Zoom, Amazon SNS, an
Some API providers require that their webhooks be validated before they will send data. This validation logic can be in any form and varies across API providers.
API integrators who have their own dedicated system can perform custom webhook validation logic by adding Java JSP code to a custom plugin.
Accounts having permission to access the Assembly Editor and also having the "Edit Webhook Plugin" permission can access the webhook plugin code here:

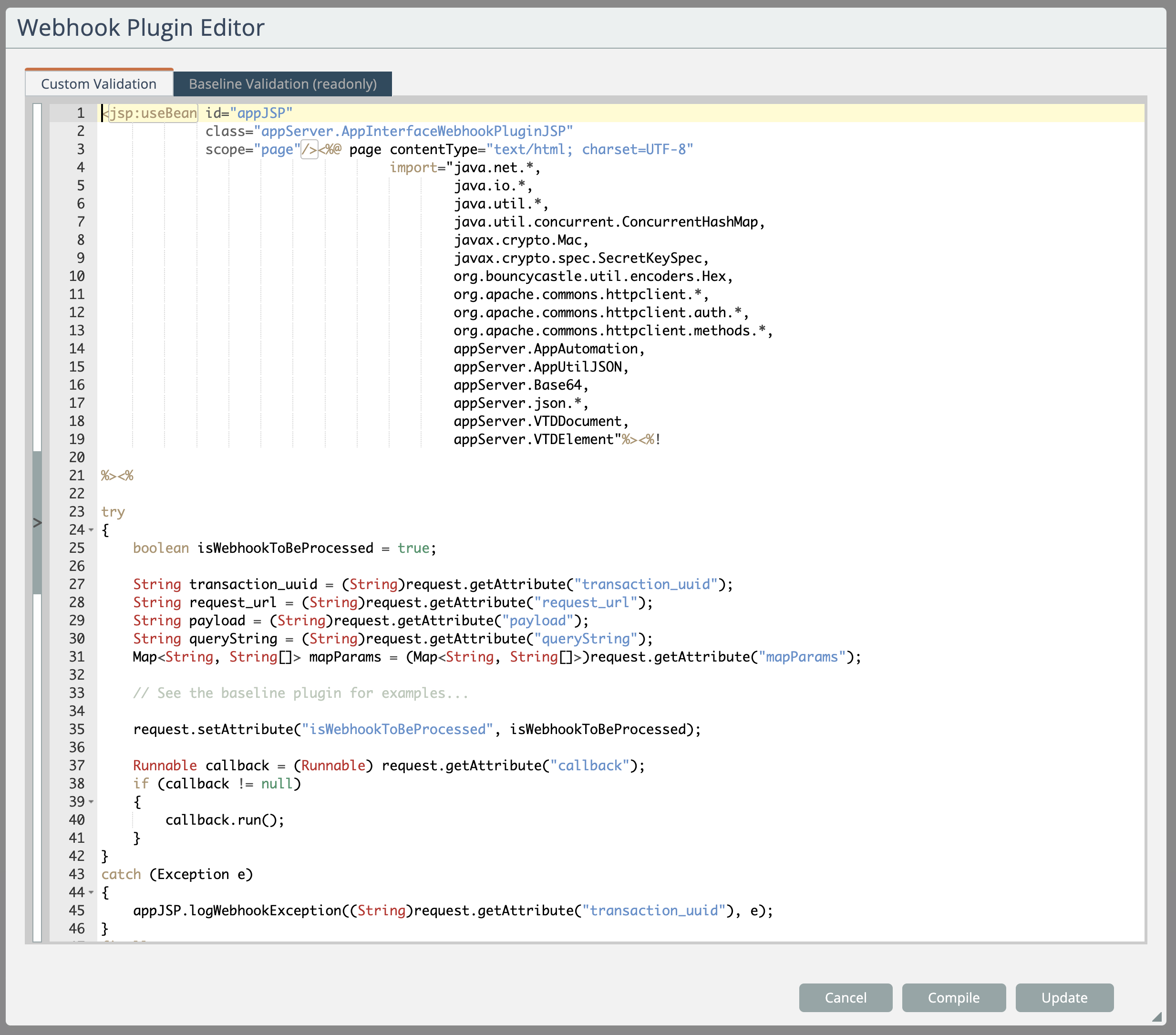
A code editor will appear where the Java JSP plugin code can be edited and compiled:

The "isWebhookToBeProcessed" flag should be set to false if the system should not perform any further processing of the webhook (e.g. do not route to any automations).
The best way to learn how to go about writing webhook validation code for the plugin is to examine the baseline plugin:

The system currently has plugin code that validates webhooks for Shopify, Zoom, Amazon SNS, and Freshbooks.
The general pattern is to determine if validation is needed by inspecting to see who sent the webhook, then perform validation logic in separate methods:

Generally you only want to make changes to the code on a development system. After you have thoroughly tested your changes, then copy-paste your code to your production system.